关注公众号:逸佳笔记,回复关键词“副业”,免费获取各平台引流教程合集以及10个小项目教程
或者下面这个网盘链接也可以免费获取各平台引流教程和小项目教程:
链接:https://pan.baidu.com/s/101HhdI6oA5apANTIfiW4_Q?pwd=6666 提取码:6666
或者复制下方链接到浏览器打开可以获取全网最新项目,实时更新中!
https://zy.66yyba.com/?ref=1385

什么是付费进群系统?
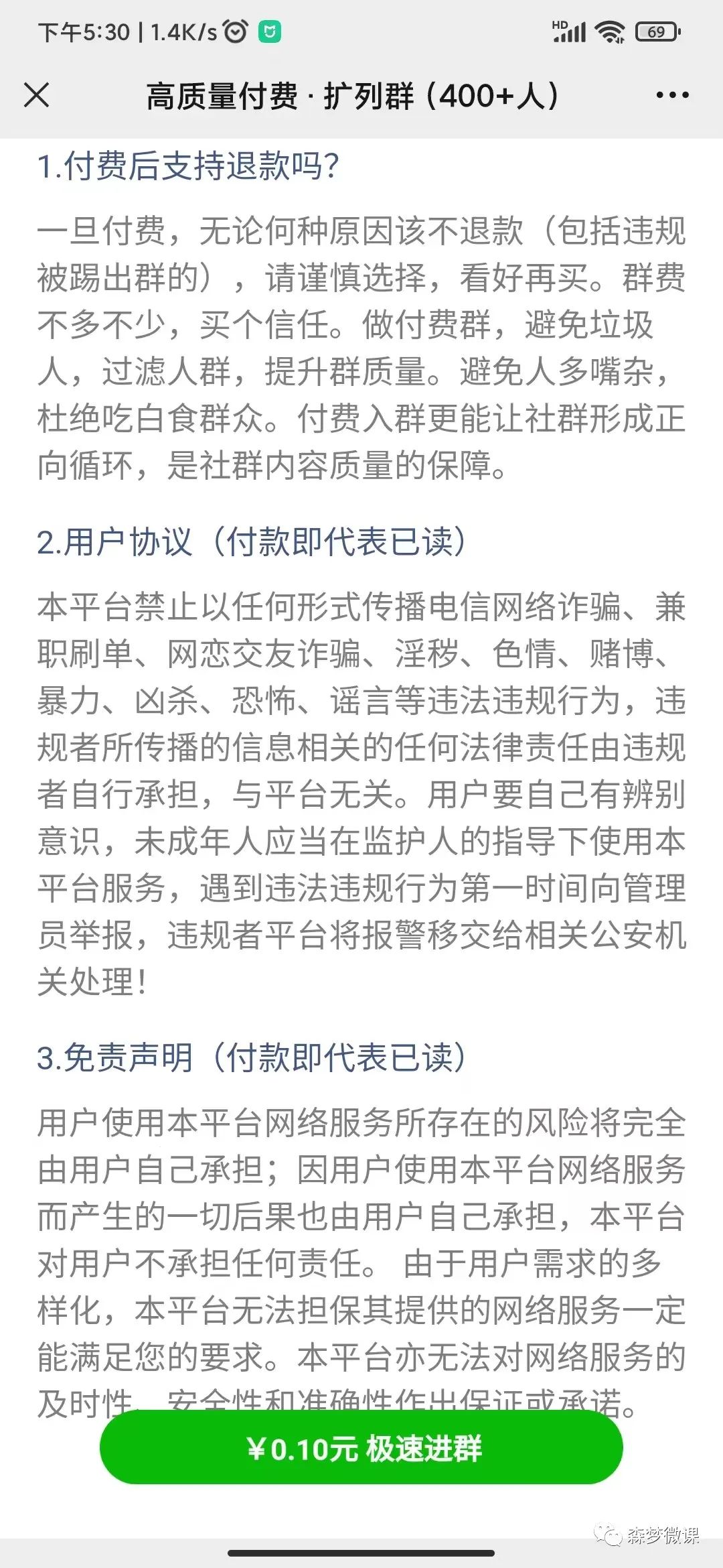
简单说就是一个群网页介绍,付款后弹出进群的二维码。
就拿创业群举例,一人30元门槛进群,十个人就是300,虚拟产品,流水即是收入。
目前市面上的玩法有,相亲群,创业群,五音不全唱歌群,吃瓜群,游戏开黑群,各种玩法。下面是客户案例收益展示!

关于自动付费进群系统的意义
搭建自动付费进群成交系统,省去了售前问题,减少不必要的咨询,同时也避免了微信号被投诉封号,而且可以自动成交,不用做客服,不用实时回复客户信息,极大提高了项目运作效率。
关于自动付费进群系统的介绍
自动付费进群系统,是一个使用的工具,是用来帮助各位解决自己的群需要付费进入的问题,从而实现顾客自动付费进入群的功能。
今天给大家介绍一款自动付费进群系统之2—社群大师专业版3.0
功能介绍
第一 、支持代理,红包分销(接入三方支付无分销功能)
第二 、可视化数据图表展示
第三 、微信官方收款和三方支付平台收款
第四 、可以设置自动打款给代理
第五、独立后台和无限开子账号
第六、无限创建群
安装要求
第一、独立部署
需要准备服务器和备案域名,正版授权ip和域名,可接入公众服务号和微信商户实现微信官方收款功能,和分销代理功能。
第二、开子账号
需要准备提供电话姓名,后台备注,可接入三方支付平台,无分销功能,拥有独立后台。可提供一条龙服务,无需营业执照和公众服务号、商户号。
前端展示



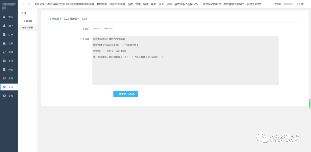
后台展示





演示站(微信识别二维码或直接点击二维码图片)
以上是付费进群系统之2—社群大师专业版3.0系统的前端和后台展示,有需要独立部署和开子账号的伙伴可以联系下面微信进行搭建和安装。

原文始发于微信公众号(千手云堂):
本文转载自以上首发公众号,如有侵权,联系站长删除






